Smart
Procurement
Platform

for Electronics Manufacturers (EMS)
Auto-clean Bills of Materials (BOM), connect stock balance, analyze the market for components and replacements, and create optimized purchase plans

Problems

Manual processing of BOMs can lead to numerous issues. It often results
in errors due to human oversight, which can cause mismatches in stock
levels and delays in production
Manual BOM processing
Wasting days on spreadsheets and manual lookups
Incomplete supplier data
Scattered information on product availability and unreliable replacement choices
Slow purchase orders
Delays cost time, re-inventories, and clients

Electronics
Manufacturing
AI Service

EMAIS is a smart procurement platform that leverages AI to simplify and automate BOM management and purchasing process for EMS businesses.
Optimize how you handle Bills of Materials, monitor and synchronize your stocks, find reliable, fully compatible alternatives, and develop highly efficient procurement strategies!

How EMAIS works

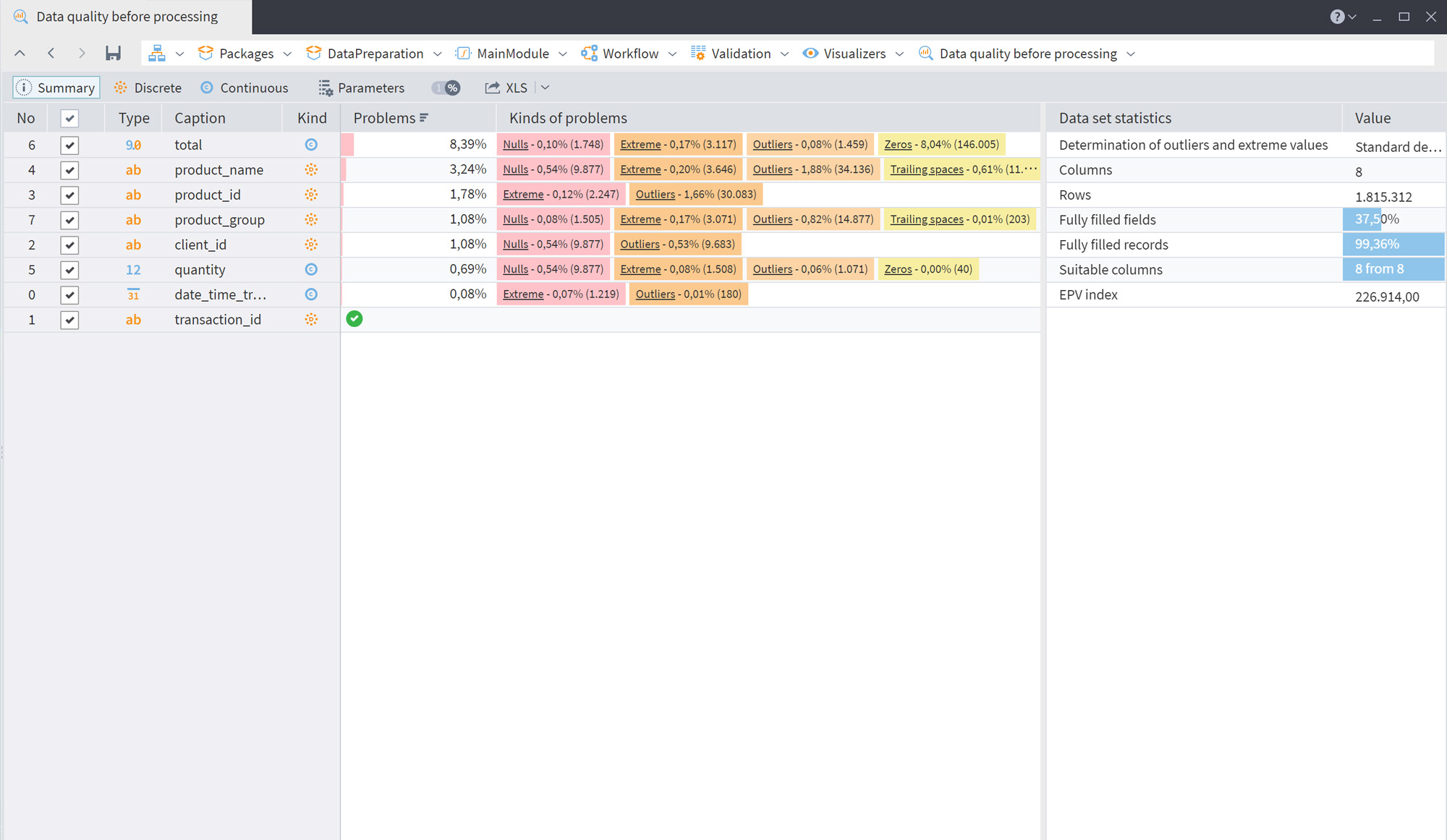
EMAIS turns any BOM — from Excel, ERP, or databases — into a clean, smart, purchase-ready list, instantly matched with your stock balance and live supplier data from DigiKey, Mouser, Arrow, and other providers.
Powered by AI, it suggests the best alternatives and delivers an optimized procurement plan that saves money, shortens lead times, and reduces risk.
Upload BOMs
Data enrichment based on production requirements
Parsing and normalizing data with AI
Importing and considering stock balance
Requesting prices and quantities
Substitute search and comparison
Optimization
& sensitivity analysis
Ordering components

Features
& Capabilities

Enhancing efficiency
and optimizing procurement processes
Streamline BOM management, connect stock balance, discover reliable alternatives, and create efficient purchasing strategies.
Data import from multiple sources
Automated BOM analysis and cleansing
AI-driven search for replacements
Real-time supplier data via APIs
Optimized procurement planning

Key Benefits

3–5x faster purchase order preparation
Automated BOM analysis, smart substitutes search, and aggregation of price/availability data
5–15% saved on procurement budget
Purchase plans optimization by price and lead time, supplier comparison, and logistics management
Less dependence on individual expertise
Systematized knowledge isn’t “locked in one head” any longer
Fewer errors and recalculations
All data validates automatically; manual input minimized
Resilience to disruptions and shortages
Rapid and flexible recalculation with substitutes or alternative providers
Complete management transparency
Metrics, forecasts, and risks consolidated in a single dashboard

Presentation on demand

Request a personalized presentation and let our experts demonstrate the capabilities of the EMAIS and how this solution can be tailored to your specific business needs and challenges.
Let's go!